如何利用上直播创建企业直播营销聚合页
1、聚合页预览。
首先我们先看看聚合页制作完成之后的样子,这是一个H5页面,可以跟企业公众号或者APP做内嵌整合。

2、下面介绍如何利用上直播创建一个直播聚合页。
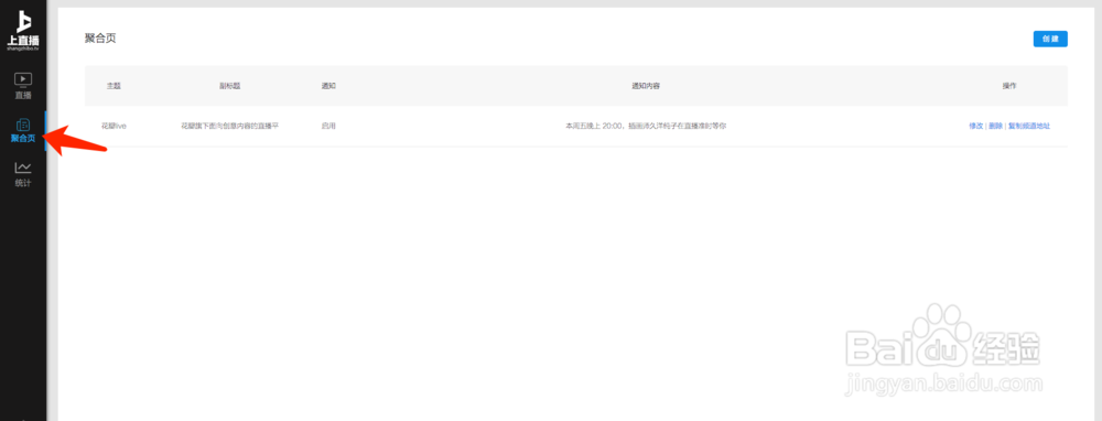
首先登陆进入上直播管理后台,通过左侧“聚合”按钮进入到聚合页管理页面。

3、上传您的企业品牌 LOGO,请选择带有底色、形状规则的 LOGO 图片,类似
app icon 。

4、进入您的微信公众号后台获取公众号二维码,上传到聚合页。
5、填写您的聚合页的主题和副标题,可以是您企业的品牌名和 slogan

6、选择活动,从待选列表中选出您将要放到聚合页进行展示的活动

7、最后别忘了点击确定按钮,对上传的内容进行提交。
8、您可以在列表中找到聚合页的地址,点击“复制页面地址” 通过 QQ、微信、微博等方式进行转发,或者嵌入到微信公众号的菜单栏。生成的直播聚合页就是步骤1中大家看到的样子了。

阅读量:195
阅读量:76
阅读量:119
阅读量:129
阅读量:57